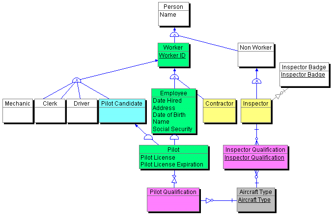
Logical Data Model - Same Example





Copyright © 1996 Applied Information Science International