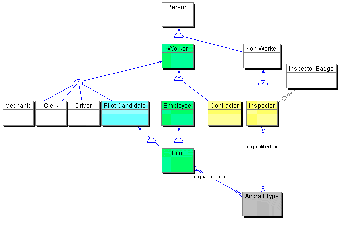
Conceptual Data Model - An Example





Copyright © 1996 Applied Information Science International